Como Agencia especializada en Google Ads somos muy fans de usar todas las extensiones de anuncio que podamos en nuestras campañas de búsqueda, vídeo y display de Google Ads.
Hoy vamos a vamos a contarte de qué va esto de las extensiones de sitio de Google Ads y cómo les podemos sacar el máximo partido. Así que sigue leyendo 🙂
¿En qué consisten las extensiones de sitio?
Las extensiones de sitio son enlaces adiciones que puedes añadir para que aparezcan en tus anuncios de búsqueda, display o vídeos.
Gracias a ellos podrás llevar tráfico a otras zonas de la web relacionadas con el servicio que quieres promocionar al usuario. Por ejemplo puedes asociar a tus campañas casos de éxito, o productos complementarios al que el usuario busca.
Para captar este tráfico tienes a tu disposición diferentes elementos:
- El título principal.
- Descripción 1.
- Descripción 2.
- URL final.
Aquí lo importante es que completes todos los campos. En las impresiones de mayor ranking tu extensión aparecerá completa (título y las dos descripciones), el resto de ocasiones sólo aparecerá el título clicable. Para ofrecerte casos prácticos te compartimos dos ejemplos capturados directamente del buscador:


Hay que comentarle a zapatos.es que revise su campaña de DSA porque están promocionando URLs del blog, qué, quizá no es el mejor momento para hacerlo.
Por otro lado, en el anuncio de andypola.es el sistema le otorga un alto ranking y, como veis, las extensiones de sitio se muestran completas.
¿Qué ventajas hay de utilizar las extensiones de sitio?
Desde la Agencia aconsejamos configurar todas las extensiones de sitio disponibles ya que ayudan a mejorar el ranking de la campaña y esto te permite pagar menos para aparecer más. Te enumeramos las 8 ventajas principales que tienen para el rendimiento de tus campañas:
- Ocupar más espacio en pantalla. Una de las mayores batallas que ocurren en la publicidad online es abarcar la mayor cantidad de espacio posible en nuestros móviles. Estas extensiones de sitio son una ventaja añadida para esto, sobre todo si las combinas con otras (las de precio, texto destacado, o imagen) y consigues suficiente ranking para que se muestren el título principal y las dos descripciones en tus anuncios de Google Ads en el móvil.
- Ofrecer productos concretos para la categoría principal de tu tienda online. Por ejemplo, si tienes una campaña de búsqueda sobre la categoría principal, es útil para que promociones en concreto los diferentes productos de esa sección de tal forma que disminuyes la fricción en la compra.
- Añadir enlaces a testimonios, casos de éxito, lead magnets, etc. Esto es perfecto si ofreces servicios. Puedes vincular a esa campaña enlaces de sitio con casos de éxito donde ofrezcas el mensaje de satisfacción de tus clientes sobre tu empresa.
- Aumentar y mejorar el nivel de calidad. Recuerda que siempre le gustarás a Google si piensas en el usuario. Si haces SEO lo primero es el usuario y si usas Google Ads también. Utiliza las extensiones para compartir contenido relacionado con la búsqueda del usuario, como por ejemplo servicios complementarios, productos concretos o la categoría de tu tienda online.
- Fáciles de actualizar. Las podrás editar sin necesidad de cambiar tu anuncio. Además las puedes vincular a nivel de cuenta (para que el sistema enlace a cualquier campaña y optimice en consecuencia), de campaña e incluso grupo de anuncio. Hay diferentes estrategias para hacer elegir un nivel u otro. Por ejemplo, si tienes una tienda online puedes enlazar productos concretos a la campaña de la categoría, además, esto lo puedes unirlo con extensiones de precio para ocupar más espacio en pantalla y conseguir mejor ranking.
- Capacidad de análisis. Google Ads te facilita informes sobre cuáles han sido las extensiones que más ventas te han dado. Además si sacas los segmentos podrás ver donde clican los usuarios en la extensión.
- No se pierde el historial. Esto es relativamente reciente ya que hace algunos años si editabas perdías la información de rendimiento y se reiniciaba el ranking. Es decir, cuando modificabas perdías los datos sobre la evolución de conversiones, interacciones, etc.
- Programación de publicación. Una ventaja adicional para las campañas de Black Friday en Google Ads. Puedes crear extensiones personalizadas para estos momentos que se enciendan durante unos días concretos.
¿Cómo utilizar las extensiones de sitio?
A grandes rasgos la mayoría de los negocios en Internet tienen 2 Objetivos:
- Oportunidades de venta. Reservado a las empresas que ofrecen algún tipo de servicio ya sea formación, o algún tipo de asesoramiento a otras empresas.
- Ventas directas. Esto corresponde a las tiendas online donde los usuarios te pueden comprar directamente desde la web los productos de tu empresa.
Por lo que teniendo en cuenta lo anterior siempre es recomendable utilizarlas. Pero la clave está en el cómo. Por ejemplo:
- Si tu empresa se dedica a ofrecer servicios, ya sean a particulares o a otras empresas, puedes usar las extensiones de sitio en tus campañas de Google Ads para facilitar el acceso a los testimonios de tus clientes, a otras zonas de la web, o directamente a la zona de contacto.
- Si los usuarios pueden pagar directamente en la web, aprovecha y haz crosselling. Facilita la compra ofreciendo productos de la misma categoría que también puedan les puedan interesar o llévales a ver tu catálogo de productos.
Además, independientemente de lo que haga tu empresa, las extensiones de sitio de las campañas de Google Ads te pueden ser útil si vendes a través de WhatsApp, tienes un canal de YouTube, o llevar usuarios a tu cuenta de Instagram. Puedes colocar el enlace de cada perfil y se hace la magia: llevas tráfico a otras plataformas.
Por cierto, esto es útil para conseguir nuevos seguidores en tu canal de YouTube utilizando en enlace mágico (del que te hablo aquí) con las extensiones de sitio.
¿Cómo crear extensiones de sitio?
Imagino que después de todo lo que te hemos hablado de esta herramienta para tus campañas de búsqueda de Google Ads tienes muchas ganas de probarlas.
Nosotros somos muy fan de utilizar el programa de escritorio de Google Ads: el Google Ads Editor. Ya que desde allí es mucho más ágil llevar a cabo las puestas en marcha de los proyectos para nuestra Agencia.
A continuación te mostramos las dos formas de crear extensiones de sitio para tus campañas:
Crea las extensiones de sitio a través de de la interfaz de Google Ads
1. Ir a tu cuenta de Google Ads. Puedes ir desde cualquier nivel de la cuenta, campaña o grupo de anuncios.

2. Haz clic en extensiones y busca el siguiente botón azul.

3. Al hacer clic abrirás un menú. Aquí podrás crear cualquier tipo de extensión que tenga disponible tu cuenta. Nosotros, en este post, iremos a las extensiones de sitio:

4. Todo listo. Es el momento de añadir los títulos y descripciones:

En el punto 1 de la captura es donde eliges a que nivel quieres enlazarla; en el punto 2 es donde añades los títulos y descripciones de la extensión.
5. Disfruta con el cómo aparecerán:
YouTube:

Ordenadores:

Móvil:

Crea las extensiones de sitio a través de Google Ads Editor
Lo primero que tenemos que hacer es descargar la aplicación de escritorio, instalarla y vincular la cuenta. Este paso previo de preparación me lo saltaré en este post, pero, os compartiré uno próximamente con esta información:
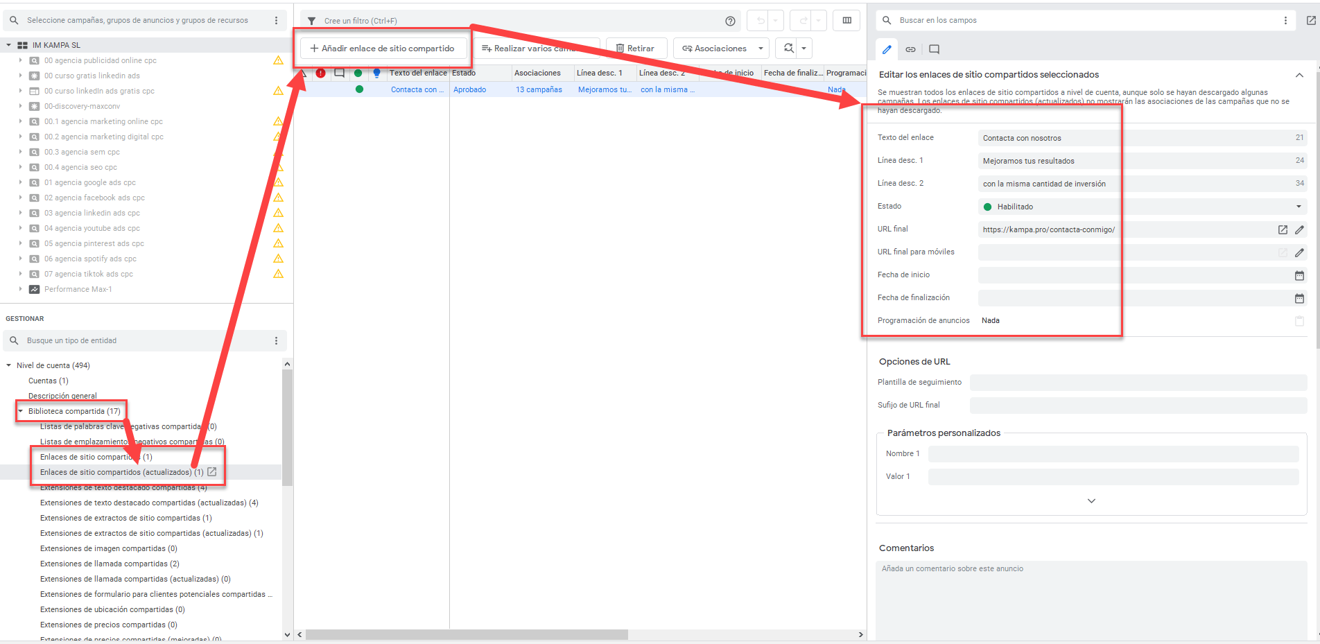
Pienso que os va a gustar. Mirad, en una sola captura toda la creación de una extensión de sitio en Google Ads:

Si la captura te es demasiado pequeña te explico. Debemos ir a la biblioteca compartida, clicar sobre el apartado de “extensiones de sitio compartIdos (actualizadas). A continuación haz clic en el botón superior “Añadir enlace de sitio compartido”, se añadirá una fila nueva justo abajo, y se abriría a la derecha el espacio destinado a la edición de la extensión de sitio.
Con esto ya tendrías creada la extensión de sitio para tus campañas de Google Ads desde las dos plataformas disponibles para su creación.
Esperamos que este post te haya sido útil. Como Agencia especialistas en Google Ads estamos trabajando para difundir y ayudar a que las campañas de paid media sean cada día más transparentes y accesibles para todo el mundo. Te agradecemos que nos cuentes en comentarios tus dudas y opiniones sobre este contenido.



¿Cuál es la diferencia entre Red de búsqueda y Red de Display?
Deja una respuesta
Lo siento, debes estar conectado para publicar un comentario.